Официальное опубликование правовых актов
ОФИЦИАЛЬНОЕ ОПУБЛИКОВАНИЕ
Приказ Федеральной налоговой службы от 14.02.2025 № ЕД-7-15/97@
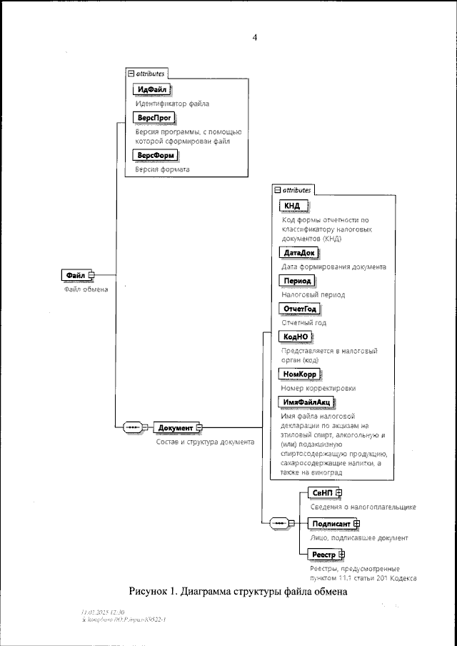
"Об утверждении формата и порядка представления в налоговый орган реестров, предусмотренных пунктом 11.1 статьи 201 Налогового кодекса Российской Федерации, в электронной форме"
(Зарегистрирован 21.03.2025 № 81615)
Номер опубликования: 0001202503240005
Дата опубликования: 24.03.2025
Страница №6 из 24:
Увеличить