Официальное опубликование правовых актов
ОФИЦИАЛЬНОЕ ОПУБЛИКОВАНИЕ
Приказ Федеральной налоговой службы от 17.02.2023 № ЕД-7-26/116@
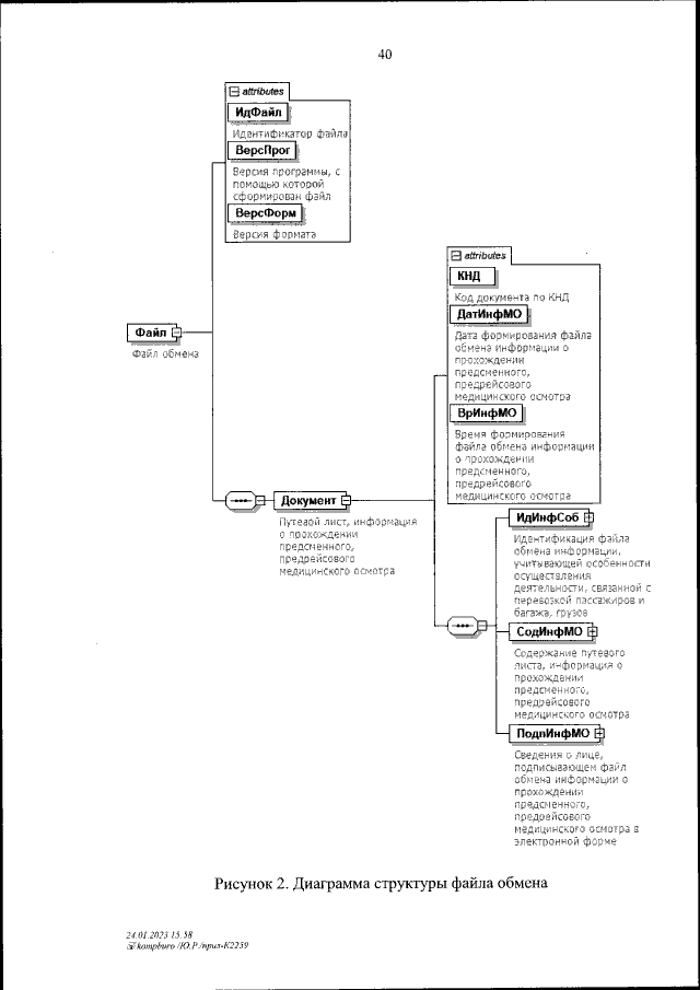
"Об утверждении формата электронного путевого листа"
(Зарегистрирован 28.02.2023 № 72466)
Номер опубликования: 0001202302280037
Дата опубликования: 28.02.2023
Страница №42 из 118:
Увеличить